Met de Report Creator voor AutoCAD Plant 3D kunnen we zelf rapporten opmaken door de data uit een project te bevragen. In dit artikel zullen we tonen hoe we ook conditionele formatering kunnen toepassen op de individuele regels in ons rapport.
In onderstaand voorbeeld hebben we een kleppenlijst per lijnnummer. Sommige van de kleppen in het project hebben de status 'deleted'. Deze kleppen wil ik in het rapport een rode achtergrond geven.
We starten met het maken van een nieuwe stijl. De stijlen kan je terugvinden in de 'style collections' bij de rapport eigenschappen. We maken een nieuwe stijl met de naam 'Deleted'

Dit menu kunnen we ook terugvinden via de smart tag. De smart tag is het pijl vormige icoon in de linkse bovenhoek van de layout omgeving.

Dan selecteren we de datacellen waarop we onze conditionele formattering willen toepassen. Let op we selecteren de individuele datacellen en niet de header.

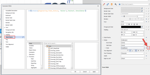
Dan maken we een nieuwe formule in de eigenschappen van de geselecteerde fields. Dit doen we in de expression editor onder 'Style Name'.

De formule die we hier gebruiken is:
Iif(Contains([Engineering Items_Status], 'Delete'),'Deleted','DetailData1')
Maw: Als de 'Engineering Items_Status' field het woord 'Delete' bevat, dan passen we de 'Deleted' stijl toe, anders passen we de 'DetailData1' stijl toe.

Let op: doordat we een stijl toepassen op een field kan het gebeuren dat sommige eigenschappen van onze stijl niet correct toegepast worden. Font wijzigingen zoals Italic of strikethrough of het lettertype kunnen los van de stijl vastgelegd worden. Om deze correct toe te passen vinken we de optie 'Use Font' aan in de Stijl priority settings.

Veel succes !!!
Volg onze opleidingskalender voor meer informatie over AutoCAD Plant 3D.